|
<< Click to Display Table of Contents >> Navigation: Pläne > Print kalkulieren |
TEXT SCRAMBLING in TRIAL VERSION OUTPUT! In evaluation mode, Help+Manual will scramble individual characters in random words in your published output files. This is a limitation of the free trial version. This help system was created with an evaluation copy of Help+Manual.
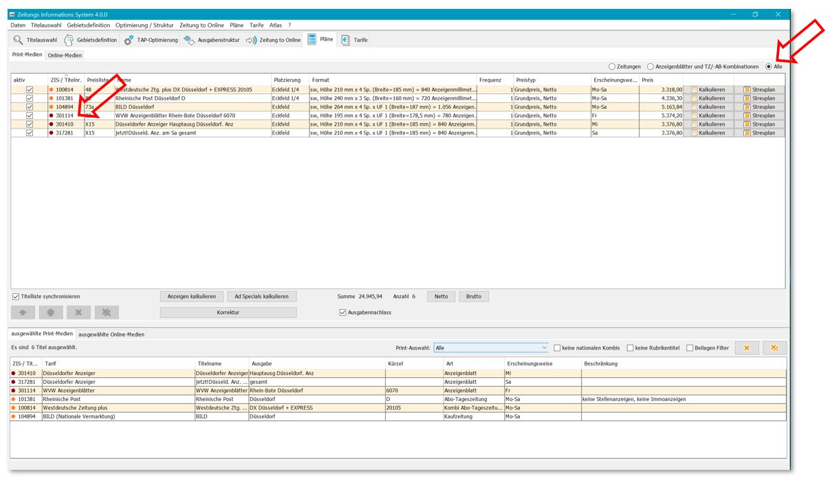
Das Fenster "Pläne / Print-Medien" bietet Ihnen eine tabellarische Übersicht über Ihren Kostenplan in jeden Schritt der Planung.
Standardmäßig werden alle ausgewählten Belegungseinheiten in der Plantabelle angezeigt und kalkuliert. Bei Planungen, die Zeitungen, Anzeigenblätter oder Tageszeitungs-/Anzeigenblatt-Kombinationen beinhalten kann der Plan nach Gattungen aufgeteilt werden. Der Planpreis passt sich dabei sofort an die neue Auswahl an.

Für jede ausgewählte Ausgabe finden Sie neben der ZIS-Nummer und Ausgabenbezeichung auch Planinfos, wie Platzierung, Anzeigenformat, Frequenz, Preistyp, gewählte Erscheinungsweise und den Preis (soweit ermittelbar) für das ausgewählte Format.
Über die Buttons "Anzeigen kalkulieren" bzw. "Ad Specials kalkulieren" oder die entsprechenden Menüpunkte unter "Pläne" öffnet sich ein Fenster, in dem das gewünschte Anzeigenformat bzw. Beilagenformat für den gesamten Plan ausgewählt werden kann.
In der Mitte des Fensters wird sofort der Planpreis (Betrag hinter "Summe") für das ausgewählte Format angezeigt, wobei die Anzeige zwischen Brutto, Netto, mit oder ohne Ausgabennachlass variiert werden kann.

Um Planalternativen durchzuspielen, können über die Checkboxen in der ersten Spalte der Plantabelle Ausgaben ab- und hinzugewählt werden. Der Planpreis passt sich dabei sofort an die neue Auswahl an.